Unity Asset Utilities
Hi! I'm Marcin Zieliński
I'm a developer with a passion for game and multimedia software engineering. I particularly enjoy programming tasks that involve developing tools to streamline the application development process, such as extending game engine capabilities.
Over the years, I’ve built my skills in C# and Unity, working on projects that let me explore creative and technical solutions. I’m always looking for opportunities to learn and become better at what I do.
In my free time, I enjoy working on personal projects, like a Sudoku-inspired game I’m currently developing. With a working prototype already crafted in Unity, I’m eager to refine and release it when it’s ready.
Vescom
Software Developer - - present
My primary task was developing a project called RUVRE, designed to provide real-time visualization of architectural changes for the client.
The project consisted of:
Project allowed to convert existing software data to our format using the plugin and upload them to the server using the developed web service.
The client Unity application displayed uploaded projects and allowed a user to import and modify project’s contents.
I was responsible for writing most of the code of the Unity client, BIM software plugin and RUVRE class library but I’ve also helped with a development of the web service. During the development I wrote a custom shader that was meant to support most BIM material properties. It allowed for example to display cross sections defined by the user. One of the more recent features that I’ve implemented was AR mode that let’s user position architectural model in the real-world’s space. The other feature I’ve coded that is worth noting was a custom lightmapper that processed uploaded projects on the server side without using Unity client and generated lightmaps for them.
A VR application for children to help them deal with pain and fear during venepuncture procedure.
The application consisted of playful animation shown in front of the patient with a small dose of interaction to keep them focused.
My tasks included:
The project was developed for the KIDS Foundation.
Other projects I was involved in during my work in Vescom:
Teyon
Programmer (Professional practice) - -
My responsibility during my professional practice at Teyon was porting of an Android game bundle to the Nintendo Switch plaform.
My tasks included:
This section contains projects made for game jams, contests and ones that I’ve developed after work in my free time. Some of them are games and applications made during my studies at Lodz University of Technology.
Unity Asset Utilities
Driver Worktime Calculator
Impossible Storrries!
Master's project
Catapult Mayhem
Museum VR
Cute Fall
Witchcraft
Hook'n'Build
I have participated in many game jams, rapidly prototyping games and trying out new and weird mechanics I didn’t have a chance to test otherwise. It is always fun coming up with ideas that fit in the game jam’s theme and implementing unique features. Below are some of the games I’ve developed during these events.
Global Game Jam 2024
Global Game Jam 2021
Global Game Jam 2020
Global Game Jam 2019
Digital Night Jam 2018
Ludum Dare 43 (2018)
Ludum Dare 40 (2017)
Ludum Dare 38 (2017)
Lodz University of Technology
-
Master of Science: Information Technology
specialization: Interactive Systems and Game Technologies
Lodz University of Technology
-
Bachelor of Science: Information Technology
specialization: Computer Simulation and Games Technologies
Secondary Technical School of Mechanical and Electrical Engineering
Upper Secondary School Complex No. 1 in Piotrków Trybunalski
-
Information Technology
Witchcraft
Team: 4 programmers, 1 artist
The project was based on a game engine developed using C# and MonoGame framework. The main gameplay feature of Witchcraft was casting spells by drawing their symbols with mouse cursor. The engine included a level editor which accelerated the process of designing a scene shown in the game.
I was responsible e.g. for creating the editor, prefab and scene serialization, world chunks system and particle system.
The game took first place in IX ZTGK (Team Game Development Competition) in “Development” category and was rewarded by Teyon.
Hook'n'Build
Team: 4 programmers, 1 artist
Real-time economical strategy game that evolved from game developed during Ludum Dare 38 game jam. Gameplay features involves expanding terrain by joining islands flying nearby and controlling smog level which reduces the civilization’s population.
I was responsible e.g. for creating the save system, coding of island flight path calculation and adjustment of island tile model based on its connection to the other tiles.
Project qualified for the final three in the “Game Design” category of IX ZTGK.
The game was then developed further with help of the Lodz University of Technology POWER project. It took part in the ARP Games
acceleration program and qualified for the investment stage.
Cute Fall
Team: 2 programmers, 1 artist
Mobile game about catching falling animals in the bubbles of different sizes.
I’ve was responsible e.g. for implementing highscore and combo system.
The project was developed for X ZTGK. It qualified for the finals in the “Mobile Games” category.
Catapult Mayhem
Team: 1 programmer, 2 artists
VR game about wreaking havoc with a catapult. The game was all about fun with physics. Player could operate the catapult to destroy the castle seen in the distance. Choice of the projectile used for this purpose was up to the player.
I’ve done most of the coding for this game and was responsible e.g. for implementing catapult's behavior and for writing post-processing effects.
The project was developed for X ZTGK. It qualified for final three in the "Virtual Environments" category.
Museum VR
Team: 1 programmer, 2 artists
VR project that serves as an interactive museum/art gallery display. It allows creation of own displays using uploaded assets and placing them in VR mode.
I was responsible for writing most of the code for the application.
The project qualified for the finals in X ZTGK "Virtual Environments" category.
Impossible Storrries!
Team: 1 programmer, 2 artists
Game that was developed as a two player local co-op/party game for the Digital Night Jam 2018. It was further developed by adding demo of a story mode with one playable level including the boss fight. The project used improved behavior tree solution that was initially created for my Master’s thesis.
It was one of the most ambitious projects that I’ve taken part in. I’ve been responsible for the programming side of the whole game.
The project qualified for the finals in XI ZTGK "Game Design" category and received an invitation for Indie Showcase during Digital Dragons 2020.
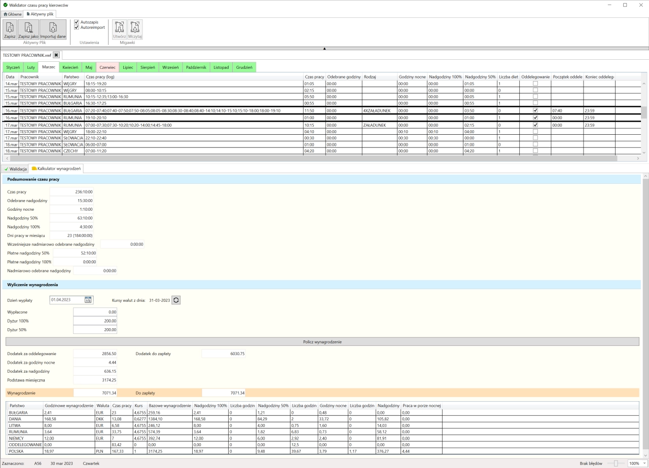
Driver Worktime Calculator
A .NET/WPF application developed by myself for an accounting office to help with validating driver’s worktime based on provided data and with calculating remuneration for specified month.
The application is using MVVM design pattern.
Unity Asset Utilities
Set of tools designed to help manage assets in Unity projects. Includes tools for hiding specified assets and using assets outside of the project directory.
They were developed by myself in response to the problems that I’ve encountered during my work with Unity.
Master's project
The topic of my Master’s thesis was "Smart Events in NPC’s behaviour". During my work I’ve conducted tests using simulations made in Unity Game Engine. The project for my Master’s degree thesis features implementation of Smart Events, Primed Agents, Behaviour Trees, Finite State Machine and more.
Behaviour Tree implementation and editor was developed further and used in the game Impossible Storrries.
The two screenshots show a change of behaviour of the "Teacher" agent based on fire smart event emergency level. The third one shows the other simulation scenario.
Below there are links to my Master’s thesis along with source Unity project and screencasts from conducted simulations.
Jawster
Team: 2 programmers, 1 artist
Jawster is about an old warrior sent by the king to rescue the royal jester. While defeating enemies the warrior steals their teeth to fill the gaps in his own denture.
Collected teeth modify the player’s statistics. The player can also throw their jaw at the enemies as a long-range attack.
Besides programming the mechanics I had a chance to mentor the other developer as it was his first game he coded.
Mission-4879
Team: 3 programmers, 1 artist, 1 sound designer
The game is a twin-stick shooter about an astronaut that crashed on a hostile planet. Player must retrieve all parts of the ship and defend from angry aliens.
That was my first fully remote game jam which made the project difficult to develop in such a short time but in the end we managed to create a mostly finished game.
I was responsible for coding and implemented e.g. player controls which includes walking and using mouse to change shooting direction.
PVTInfo
Team: 3 programmers, 2 artists, 1 sound designer
The player takes on the role of a person responsible for censoring a news broadcast. Each scene has specified words that need to be beeped out. The result of the player’s actions are reflected in the broadcast’s viewer count.
As programmers we had a lot of fun creating a solution to detect and synchronize displayed text with the speech. It took us a long time, but in the end implemented detection technique worked perfectly.
SaCrabLeu
Team: 3 programmers, 2 artists, 1 sound designer
The game is a four player crab fighting game. Each player controls one hermit crab that can pick up items scattered around the beach to use them as its shell or a weapon. The crabs are controlled using game pads.
The main twist is that to move, a player must use trigger buttons sequentially instead of traditional analog stick.
I was responsible for gameplay programming.
Impossible Storrries!
Team: 1 programmers, 2 artists
(This one was developed further as the Impossible Storrries!)
The project is a two player coop game. The players must work together to defeat waves of enemies using cannons that can be only operated when both of them are holding it.
I was responsible for coding and e.g. implemented players cannon operating mechanic and simple enemy behavior.
Wolf Busters
Team: 1 programmer, 2 artists
Wolf Busters is a driving/shooting game with up-to 4 player split screen cooperation. The player’s goal is to get rid of all the wolves before they eat all the sheep.
I was responsible for coding and had implemented features such as driving physics and sheep flocking.
Cave of Duty
Team: 3 programmers, 1 artist
The player takes on the role of a caveman that must provide food for his tribe. Each day the number of tribesmen to feed changes based on the amount of food gathered. Player must use his single spear to hunt down the wild animals.
I was responsible e.g. for coding of creature behavior and creating cave painting shader.
Smörr Wölrd
Team: 3 programmers
(This one was developed further as the Hook’n’Build)
The Game is a real-time economical strategy about expanding territory by joining flying islands and controlling a level of the created smog.
I was responsible for coding and implemented e.g. camera controls and building mechanic.